PAGE CONTENTS
Objectives
The general objective of the activity is to identify and demonstrate promising services in case wearables can communicate directly with communications satellites.
In more detail the objectives are to:
-
Identify services using wearable satcom that could be enabled through the advancement of various technologies, within the next 5 years, while taking into account the market, regulatory, economic, commercial and socially related aspects of such services.
-
Demonstrate several short-term Proof-of-Concepts (PoC’s) that shall stimulate the discussions around wearable satcom and – more in general – shall trigger a notion that satcom could be economically an option for the wearable market.
-
Draw up a roadmap for further developments and measures to be taken.
-
For clarity: Typical transportable, portable, and satcom-on-the-move solutions are not within the scope of this activity.

Challenges
The first challenge is to find wearable technology use cases and scenarios, where…
-
…terrestrial (IoT) communication infrastructure is not available or sufficient
-
… satellite connectivity offers added value
-
… typical constraints of such satellite connectivity (like SWAP of communication module, message size and rate) match the requirements of the use-cases
Second challenge is to find suitable wearable technologies and satellite-connectivity solutions as PoC´s. These need to be implemented and demonstrated with little effort and within the duration of the project.
System Architecture
— Not applicable —
Plan
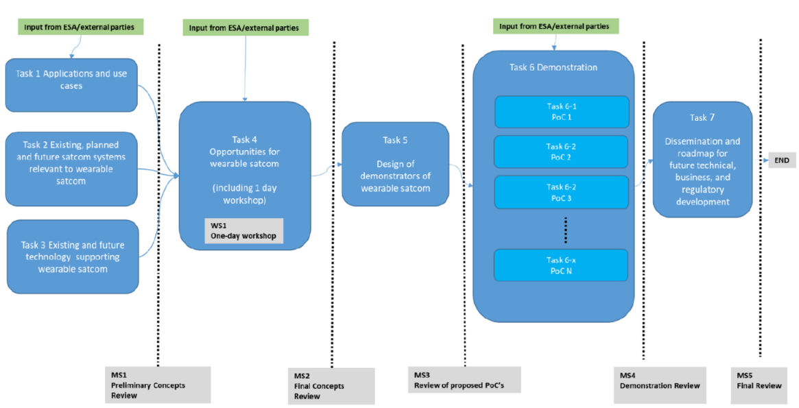
The project execution is demonstrated in the figure below.

| Milestone ID | Meeting | Date |
| KO | Kick-Off Meeting | 23-Nov-2022 |
| PCR | Preliminary Concepts Review | 21-Mar-2023 |
| FCR | Final Concepts Review | 23-Jun-2023 |
| PDR1 | PoC Design Review | 10-Jul-2023 |
| PDR2 | PoC Demonstration Review | 03-Aug-2023 |
| FR | Final Review | 24-Nov-2023 |
| FP | Final Presentation at Space2Connect Conference | TBD |
Current Status
Over 65 possible SatWear use cases were envisioned. In a second step and with the help of experts from the wearables and the satcom industries, these use-cases were elaborated, rated and finally, highlights for the PoC demonstrators were selected.
The five selected use cases were implemented in the form of proof-of-concept devices incorporating one of two different satcom technologies, Iridium as representative of an established system and Fraunhofer’s technology TS-UNB/mioty®, representing the LPWAN-based satellite-IoT protocols:
-
SatBikeHelmet: IMU is detecting a fall event and automatically sending an emergency message to dispatchers via mioty®.
-
Search and Rescue: A person in an emergency (e.g. skier or surfer) can send an emergency message with coordinates to a base station via a Qwiic Iridium 9603N module.
-
Galileo Safari: Helping safari tourists find animals, obfuscate vulnerable species, and optionally track biosignals via a mioty® module.
-
Live Troop: Transmission of positional and heart rate data of soldiers / emergency personnel via mioty® Module.
-
Geofencing: Preserve wildlife and natural sites with wearable device that informs rangers and tourists when the latter trespass into restricted territory. Positional data is sent via a RockBlock 9602 Iridium Module.
We have completed the last phase of the project (Task 7), the dissemination and roadmap for the future development of satcom-enabled wearables. The activity is officially closed.
The marketing video below gives an overview of this activity.