PAGE CONTENTS
Objectives
The project objectives are:
- to identify, select and improve a practical pre-distortion technique to efficiently operate multi-carrier per transponder operations;
- to demonstrate the selected multi-carrier pre-distortion technology in laboratory conditions; and
- to demonstrate the selected multi-carrier pre-distortion technology in over-the-air satellite tests.
In particular, we first aim to systematically analyse and improve state-of-the-art on-ground multi-carrier pre-distortion techniques. After the technology evaluation and improvement, the selected multi-carrier pre-distortion technique is implemented in a hardware demonstrator capable of generating and receiving four carriers jointly pre-compensated for transmission over a transponder. The gateway emulator and user terminal demonstration setup is tested in a laboratory environment over an RF channel emulator and in live over-the-air satellite tests through the linearized SES’s ASTRA 3B in-orbit transponder.
Challenges
The main challenges of the project are related to the improvement of existing techniques (that perform poorly for linearized channels) and the implementation of the improved technology providing the most appropriate pre-distortion technique for multi-carrier per transponder operation, and specifically to the implementation of it on a multi-carrier modulator.
System Architecture
The overall system concept foresees a common gateway uplink as a basis with the joint transmission of typically 4 carriers per transponder. This transmission scenario is considered in the context of HTS systems, where a multi-carrier per transponder uplink is performed from a single gateway. A fully functional demonstrator transmitting 4 carriers is also implemented and tested in the lab as well as over satellite in the context of this project.
For this demonstrator implementation, different approaches to the pre-distortion of multi-carrier signals are considered. These include data symbol based as well as signal based pre-distortion approaches. Preceding ESA ARTES studies (e.g., APEXX and BEAMSAT) conducted for both approaches showed promising results for non-linear satellite channels. However, the performance over linearized satellite channels was poor. From these different approaches to the multi-carrier pre-distortion, the MCPRED project evaluates and improves the most efficient techniques for the practical usage in a multi-carrier pre-distortion environment considering both data and signal pre-distortion techniques on the transmitter side.
On the reception side, the overall system gain is evaluated in the context of simple and advanced receivers. We implement here a reference receiver based on symbol based equalization as a current reference receiver and evaluate in a second receiver model the possibility to introduce a fractionally spaced equalization (FSE) as well as non-linear post compensation (NLPC) at the reception side as well. The aim is to evaluate the pre-distortion techniques under different receiver models and to evaluate to which extent the pre-distortion gains can be achieved as well with receiver side techniques.
In the following figures, the basic building blocks of the transmitter side and receiver side considered pre-distortion techniques are outlined. The specific building blocks implemented in this project for data and signal based digital pre-distortion (DPD) on the transmitter side as well as nonlinear post compensation (NLPC) and fractionally spaced equalization (FSE) on the receiver side are highlighted in the block diagrams.


A thorough evaluation of the considered pre-distortion and equalization techniques is performed over different transponder models, linearized and non-linearized TWTA models and different IMUX and OMUX filter types. The aim is to evaluate in a comprehensive and practical manner the potential techniques that can be used with a robust manner.
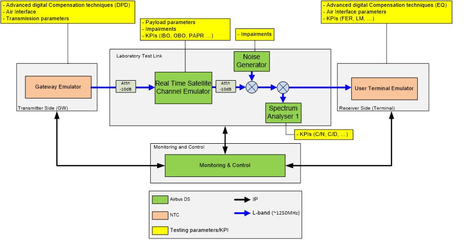
The laboratory validation testbed architecture and setup are illustrated in the figures below:


The field validation testbed architecture and setup are illustrated in the figures below:


In particular, the field validation campaign was successfully conducted at SES’s premises in Betzdorf, Luxembourg, using the linearized SES’s ASTRA 3B in-orbit transponder “3.011” (GEO, 23.5º East, L-TWTA, Ku-band, 36 MHz, FSS) and the RF uplink and downlink ground stations located into the SES’s teleport in Betzdorf, Luxembourg.
Plan
The project was kicked-off in February 2015 and successfully completed in November 2017.
During the project execution, the following key milestones were successfully achieved:
- Kick-off (KO): Project start;
- Baseline Design Review (BDR): The technology selection is completed;
- Critical Design Review (CDR): The implementation plan and specifications are ready;
- Test Readiness Review (TRR): The gateway emulator and user terminal emulator are implemented on a prototype and ready for testing;
- Validation Review (VR): The demonstrator has been tested in the lab and is ready for the satellite testing phase;
- Final Review: All lab and satellite tests have been completed and the report finalized.
Current Status
The project was successfully completed in November 2017.
In the context of this project, we have proposed and implemented improvements over the state-of-the-art, validated by means of computer simulations, laboratory validation tests over RF channel emulator, and over-the-air live satellite demonstrations over the linearized SES’s ASTRA 3B in-orbit transponder.
For our improvement of the iterative cancellation pre-distortion technique, throughput gains in the order of 9% were demonstrated over satellite over a very linearized transponder, by improving the carrier to distortion ratio, decreasing the input back-off, and increasing the symbol rate while maintaining the occupied bandwidth.
The overlapping of the roll-off of the carriers can be observed from the received spectrum after transmission from the satellite, as illustrated in the figure below.

As an illustration, the figure below provides the Throughput Increase as a function of the Symbol Rate for 32-APSK 5/6 20% roll-off, Inner Carrier, with and without MCPRED.
